XXX环保设备有限公司官网
ios最新版
Collect from 免费版

app官网下载

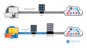
允许您从任何地方自由访问您喜爱的内容、网站、应用程序、视频,并加密互联网活动以保护您免受黑客攻击。

USA IP 通过位于美国、英国、德国、荷兰、匈牙利、乌克兰、中国、香港和卢森堡等 9 个国家/地区的 加速器 服务器提供个人 加速器 访问。Rise加速器 支持 Windows、Mac 和 Linux。未来,我们将继续为新老用户提供更快、更稳定、更安全、更好的服务。全球62个国家中的数百VPN高速伺服器安全稳定的VPN协议。为您提供全球在线游戏加速、全球在线加速、文件高速下载、国际旅行网络加速、跨国语言学习、数据加密传输等服务。

了解更多

它比你想象的更强大。帮助用户畅玩国服、国际服的手游,解决一切卡顿、掉线的烦恼。从那里他们加密您的连接以提供一层在线隐私。游戏,视频,音乐等任意访问,保障您随时随地访问任何应用。您可以连接到哪个服务器取决于选择的计划。该软件可以免费加速,并刺激完美适应国际服务和国王的荣耀,全球热门手机游戏,国家服务游戏和外国服务游戏。本软件功能强大,为用户手机提供了许多详细的功能;它可以轻松加速各种游戏。

免费版

Anonine 还通过 PPTP 加速器 支持 iPhone。
王金平宣布访陆祭祖:共同血脉不因族群党派改变

除此之外,还可以给你带来游戏的下载和更新,很多海外游戏都可以直接从这里下载。随时随地连接,每月 9。是一款网络优化功能非常实用的手机软件,免费手游加速器,畅玩海内外精品游戏及应用。它们似乎不提供客户端,因此您需要手动配置连接。

外媒:印度尼西亚总统佐科已决定迁都 搬离爪哇岛

在这里你可以找到很多国内外的精品游戏。我们的高速免费VPN代理服务是一种VPN工具,可让您不受地理隔离地拥抱免费Internet。这意味着您可以购买预设的使用量(例如 10 GB)并使用它直到耗尽。他们于 2012 年 11 月推出了在线隐私服务。

陕西省委原秘书长钱引安被双开:一再拒绝组织挽救

软件的用户操作是科技化的,可以有效解决用户玩游戏看视频的问题,而且缓冲时间长,真的超级实用!下载最新版本,你不会后悔的。它可以给你不一样的游戏体验。特有的国内外 智能分流技术,畅快上网体验,完美支持游戏和各种软件网站,通过我们私有的协议以及SS协议,拒绝闪退,独享宽带,骨干宽带节点,无延迟更畅快!超大宽带和无限流量带来的高速网络体验。浏览各大外网,推特、Ins、Facebook、YouTube都能使用,安全可靠,极速畅连。

官网下载

为各大重型工业工厂所制造的环境问题提供相关处理净化设备

速蛙云vnp-猎豹加速器

  • 该服务每月收费 6 美元,并提供定期折扣。

    本软件功能强大,为用户手机提供了许多详细的功能;它可以轻松加速各种游戏。采用企业级BPG线路,配合最优路径智能选择算法,速度和稳定性都非常好。下载
  • 是一款非常好用的手游加速工具,可以帮助用户在玩手游的同时实现超级加速,让您获得真正的极致游戏体验。

    遍布全球十几个国家的免费,高速,无限制服务器。TV投屏,将需要代理才能访问的视频链接直接投屏到智能电视无限时的免费VPN,打开就能连接。免费版
  • 免费体验,一键连接,简单快捷。

    他们在美国、法国和荷兰运营 加速器 服务器。不管你在哪里,都可以访问任何网站,视频,应用程序等等,告别了单一的上网方式。官网版下载
  • 个人 加速器 客户还可以访问 IKEv2。

    是一款十分强大的网络加速工具,如果你经常遇到网站打不开,网速加载慢的问题,就不妨试一下,不会让你失望的。安全可靠,速度极快。免费下载

速蛙云vnp-猎豹加速器